WHO AM I
I'm a final-year Cybersecurity Engineering student at the Mohammadia School of Engineers, passionate about how AI and automation reshape modern SOCs.
Certified in CompTIA Security+, I specialize in building intelligent systems that enhance detection, response, and decision-making in security operations. My key interests include incident response, digital forensics, and AI-driven threat analysis.
I value innovation, continuous learning, and bridging the gap between human expertise and machine intelligence. Let's build the next generation of smarter, faster, and autonomous security operations.
EXPERIENCE
Incident Response Intern

AXA Global Business Services (AXA GBS)
- Worked as a SOC Analyst Intern, performing incident response and security monitoring in a large enterprise environment:
- ▸Triaged and investigated security alerts using Microsoft Sentinel and Azure Data Explorer (ADX) with KQL queries.
- ▸Analyzed endpoint threats with Cybereason EDR.
- ▸Managed incident workflows and automated response tasks via Google SecOps (SOAR).
- ▸Tracked and documented incidents through AXA's in-house incident management platform.
SOC Engineering Intern

Sekera
- Contributed to the development of 'Vinici Logic', a Detection & Response as Code platform
- ▸Built specialized AI agents for automated investigation and threat analysis
- ▸Reduced MTTR by 70% through intelligent automation and orchestration
EDUCATION
École Mohammadia des Ingénieurs (EMI)
Network & Telecommunications Engineering
Specialization: Cybersecurity & Network
Currently in final year
Preparatory Classes Mohammed 5
MPSI (Math, Physics, Engineering Science)
Specialization: Mathematics, Physics, and Engineering Science
Intensive preparatory program focused on advanced mathematics, physics, and engineering fundamentals
SKILLS
Click on the keyboard keys to explore my skills!
CERTIFICATIONS
CompTIA Security+
SY0-701
CompTIA • 2024
Click for details →
AWS Cloud Practitioner
Essentials
Amazon Web Services • 2024
Click for details →
SOC Analyst Path
Complete
LetsDefend • 2024
Click for details →
CCNA: Introduction to Networks
CCNA
Cisco • 2024
Click for details →
PROJECTS
Hands-on security projects demonstrating practical skills in SOC operations, threat detection, and security automation.

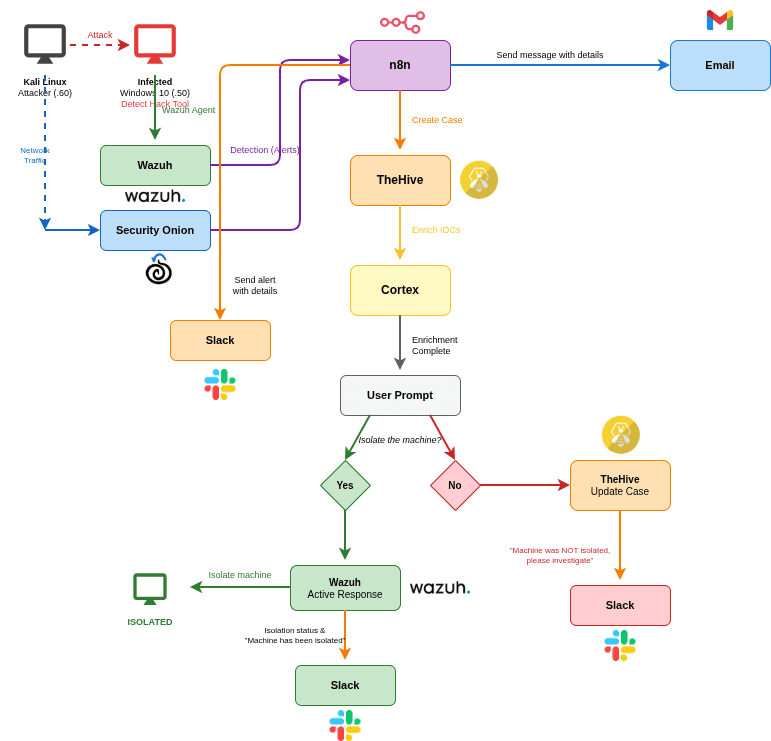
Wazuh & n8n Detection Lab
Full-stack SOC environment with Security Onion, Wazuh, TheHive, Cortex and n8n automation.
Click for details →

SOAR & EDR Automation Pipeline
Automated detection and response workflow with LimaCharlie EDR, Tines SOAR, Slack & Email alerting.
Click for details →

Purple Team Lab Environment
Active Directory & Splunk SIEM lab for simulating attacks and analyzing defensive telemetry.
Click for details →

Vulnerability Assessment Lab
Enterprise vulnerability scanning with Tenable Nessus, CVSS analysis, and remediation reporting.
Click for details →
LANGUAGES
Arabic
French
English
LET'S WORK
TOGETHER
Contact Form
Please contact me directly at oussama.elmaskaoui@gmail.com or drop your info here.